The .NET News Daily Issue #298

Your Daily Dose of .NET Insights, Tools, and Trends

Tuesday musings: it's the perfect day to hit pause and reflect on the .NET labyrinth we navigate daily. After shaking off the Monday hustle, let's channel our inner sage and sharpen those developer skills with today's curated wisdom. This isn't just another stack of articles—each piece is a stepping stone on your seasoned journey through the ever-evolving tech landscape. Get comfortable (coffee in hand, of course) and discover insights seamlessly tailored to enhance your .NET prowess.

Today's Articles

Level Up Your .NET Debugging and Profiling with GitHub Copilot

https://www.c-sharpcorner.com/article/level-up-your-net-debugging-and-profiling-with-github-copilot/

Supercharge your .NET debugging and profiling with GitHub Copilot in Visual Studio! This article explores how Copilot's AI assistance streamlines the process, offering smart breakpoint suggestions, ex...

Hidden Costs of Boxing in C#: How to Detect and Avoid Them

https://blog.elmah.io/hidden-costs-of-boxing-in-c-how-to-detect-and-avoid-them/

C# Boxing and Unboxing are vital players in the performance of an application. However, they are often overlooked. They involve heap allocations that bring a penalty due to their accessing mechanism. ...

🔄 Reverse a String Without Using Extra Space

https://www.c-sharpcorner.com/article/reverse-a-string-without-using-extra-space/

Master the art of reversing a string in-place, a fundamental Data Structures and Algorithms (DSA) interview question! This article provides a step-by-step approach using the efficient two-pointer tech...

Mastering REST APIs in ASP.NET Core and C#: A Complete Guide for .NET Developers

https://shahedbd.medium.com/mastering-rest-apis-in-asp-net-core-and-c-a-complete-guide-for-net-developers-6c9104b7e2d3

In today’s interconnected digital landscape, REST APIs serve as the backbone of modern web applications, enabling seamless communication… Continue reading on .Net Programming »

Introduction to Cloud-Native .NET Development

https://www.c-sharpcorner.com/blogs/introduction-to-cloudnative-net-development

Explore cloud-native .NET development! Learn how to build scalable, resilient apps with ASP.NET Core, Docker, and cloud platforms like Azure and AWS.

🔍 How to Find the Largest Element in an Array?

https://www.c-sharpcorner.com/article/how-to-find-the-largest-element-in-an-array/

This beginner-friendly article breaks down the problem with clear code examples and explains the O(n) time complexity. Master array traversal, comparisons, and loops while building a strong foundation...

Setting Up .NET Projects with Azure SDKs and AWS SDKs

https://www.c-sharpcorner.com/article/setting-up-net-projects-with-azure-sdks-and-aws-sdks/

Learn how to seamlessly integrate your .NET projects with both Microsoft Azure and Amazon Web Services (AWS) using their respective SDKs. This guide provides a step-by-step walkthrough of installing t...

Field-backed Properties in C# 14

https://www.c-sharpcorner.com/article/field-backed-properties-in-c-sharp-14/

C# 14 introduces field-backed properties, enabling developers to inject logic (validation, normalization) into auto-implemented properties without manual backing fields. The field contextual keyword p...

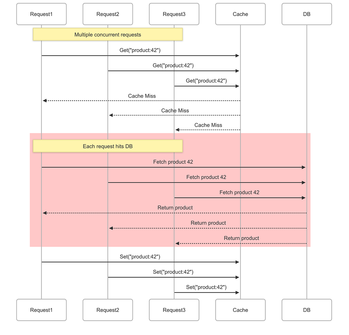
Cache Stampedes in .NET

https://nemanjakukulicic.medium.com/cache-stampedes-in-net-b466a294c3cc

Ever had your cache hit by thousands of requests at the same time, only to watch multiple cache misses trigger identical database calls

ScriptManager, Alert, Alertify, and Confirmation in ASP.NET + JavaScript

https://www.c-sharpcorner.com/blogs/scriptmanager-alert-alertify-and-confirmation-in-asp-net-javascript

Master ASP.NET WebForms feedback with ScriptManager, alert, Alertify, and confirm. Learn to display messages and handle user interactions effectively.

Token Validation and Generation in ASP.NET – Step-by-Step Guide

https://www.c-sharpcorner.com/blogs/token-validation-and-generation-in-asp-net-stepbystep-guide

Secure your ASP.NET apps! Learn to generate & validate tokens for NSE IPO APIs. Step-by-step C# guide with code examples & best practices.

Spinning Up a Minimal Todo List API in .NET

https://medium.com/@asutosh2001/spinning-up-a-minimal-todo-list-api-in-net-abf52a2bef0f

As a JavaScript developer, I’ve always worked with React + NodeJS, but I recently decided to dive into .NET to understand how to build a…

What's new in VS Code: Coding agent integration updates

https://www.youtube.com/watch?v=PWCWCQg_EUo

Using Channels in .NET: High-Throughput Data Processing Made Easy

https://medium.com/@kittikawin_ball/using-channels-in-net-high-throughput-data-processing-made-easy-763dd1dfd864

Understanding Channels in .NET: Async Queues for Efficient Producer-Consumer Communication.

What .NET 10 GC Changes Mean for Developers

https://roxeem.com/2025/09/30/what-net-10-gc-changes-mean-for-developers/

What if I told you that starting with .NET 10, several of your fundamental ideas about garbage collection are now outdated? Imagine that…

Understanding Constructors and Destructors in C# (.NET)

https://medium.com/c-sharp-programming/understanding-constructors-and-destructors-in-c-net-c73ee66e8744

Constructors and destructors are foundational concepts in object-oriented programming, and mastering them is key for any .NET developer… Continue reading on .Net Programming »

ASP.NET Community Standup - Razor Reloaded

https://www.youtube.com/watch?v=2r2SxVa70JQ

🔴 VS Code - Let it Cook - Background Coding Agents

https://www.youtube.com/watch?v=5eUbaOGbFpk

State Management in .NET MAUI: MVVM, MVU, and Dependency Injection

https://vipin-johney.medium.com/state-management-in-net-maui-mvvm-mvu-and-dependency-injection-a5e9cb45dd7d

Managing state is one of the most important parts of building mobile apps. In .NET MAUI, you have multiple ways to handle state depending…

Top 15 .NET Interview Questions (With Answers & Examples)

https://medium.com/@soundaryajb4/top-15-net-interview-questions-with-answers-examples-67dd6eb3094f

Whether you’re a fresher or an experienced developer, .NET interviews often test both your fundamentals and real-world problem-solving…

Understanding Filters in Minimal API with .NET 9.0

https://www.c-sharpcorner.com/blogs/understanding-filters-in-minimal-api-with-net-90

Explore .NET 9 Minimal API filters for streamlined validation, authorization, and logging. Simplify your code and enhance maintainability with practical examples.

C# Developers, Wake Up: Exceptions Are Dead — Result Pattern Rules Now

https://medium.com/@nagarajvela/c-developers-wake-up-exceptions-are-dead-result-pattern-rules-now-5b2c798a8b4e

Cleaner errors, faster code.